KubeEdge
KubeEdge is an open-source system for extending native containerized application orchestration capabilities to hosts at edge. It supports multiple edge protocols and looks to provide unified management of cloud and edge applications and resources.
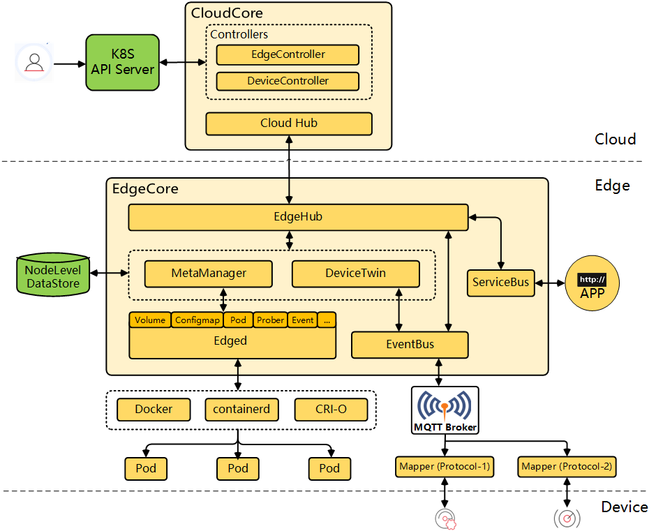
KubeEdge has components running in two separate places - cloud and edge nodes. The components running on the cloud, collectively known as CloudCore, include Controllers and Cloud Hub. Cloud Hub serves as the gateway for the requests sent by edge nodes while Controllers function as orchestrators. The components running on edge nodes, collectively known as EdgeCore, include EdgeHub, EdgeMesh, MetadataManager, and DeviceTwin. For more information, see the KubeEdge website.
After you enable KubeEdge, you can add edge nodes to your cluster and deploy workloads on them.

Enable KubeEdge Before Installation
Installing on Linux
When you implement multi-node installation of KubeSphere on Linux, you need to create a configuration file, which lists all KubeSphere components.
-
In the tutorial of Installing KubeSphere on Linux, you create a default file
config-sample.yaml. Modify the file by executing the following command:vi config-sample.yamlNote
If you adopt All-in-One Installation, you do not need to create aconfig-sample.yamlfile as you can create a cluster directly. Generally, the all-in-one mode is for users who are new to KubeSphere and look to get familiar with the system. If you want to enable KubeEdge in this mode (for example, for testing purposes), refer to the following section to see how KubeEdge can be installed after installation. -
In this file, navigate to
edgeruntimeandkubeedge, and change the value ofenabledfromfalsetotrueto enable all KubeEdge components. Click OK.edgeruntime: # Add edge nodes to your cluster and deploy workloads on edge nodes. enabled: false kubeedge: # kubeedge configurations enabled: false cloudCore: cloudHub: advertiseAddress: # At least a public IP address or an IP address which can be accessed by edge nodes must be provided. - "" # Note that once KubeEdge is enabled, CloudCore will malfunction if the address is not provided. service: cloudhubNodePort: "30000" cloudhubQuicNodePort: "30001" cloudhubHttpsNodePort: "30002" cloudstreamNodePort: "30003" tunnelNodePort: "30004" # resources: {} # hostNetWork: false -
Set the value of
kubeedge.cloudCore.cloudHub.advertiseAddressto the public IP address of your cluster or an IP address that can be accessed by edge nodes. Save the file when you finish editing. -
Create a cluster using the configuration file:
./kk create cluster -f config-sample.yaml
Installing on Kubernetes
As you install KubeSphere on Kubernetes, you can enable KubeEdge first in the cluster-configuration.yaml file.
-
Download the file cluster-configuration.yaml and edit it.
vi cluster-configuration.yaml -
In this local
cluster-configuration.yamlfile, navigate toedgeruntimeandkubeedge, and change the value ofenabledfromfalsetotrueto enable all KubeEdge components. Click OK.edgeruntime: # Add edge nodes to your cluster and deploy workloads on edge nodes. enabled: false kubeedge: # kubeedge configurations enabled: false cloudCore: cloudHub: advertiseAddress: # At least a public IP address or an IP address which can be accessed by edge nodes must be provided. - "" # Note that once KubeEdge is enabled, CloudCore will malfunction if the address is not provided. service: cloudhubNodePort: "30000" cloudhubQuicNodePort: "30001" cloudhubHttpsNodePort: "30002" cloudstreamNodePort: "30003" tunnelNodePort: "30004" # resources: {} # hostNetWork: false -
Set the value of
kubeedge.cloudCore.cloudHub.advertiseAddressto the public IP address of your cluster or an IP address that can be accessed by edge nodes. -
Save the file and execute the following commands to start installation:
kubectl apply -f https://github.com/kubesphere/ks-installer/releases/download/v3.3.2/kubesphere-installer.yaml kubectl apply -f cluster-configuration.yaml
Enable KubeEdge After Installation
-
Log in to the console as
admin. Click Platform in the upper-left corner and select Cluster Management. -
Click CRDs and enter
clusterconfigurationin the search bar. Click the result to view its detail page.Info
A Custom Resource Definition (CRD) allows users to create a new type of resources without adding another API server. They can use these resources like any other native Kubernetes objects. -
In Custom Resources, click
on the right of ks-installerand select Edit YAML. -
In this YAML file, navigate to
edgeruntimeandkubeedge, and change the value ofenabledfromfalsetotrueto enable all KubeEdge components. Click OK.edgeruntime: # Add edge nodes to your cluster and deploy workloads on edge nodes. enabled: false kubeedge: # kubeedge configurations enabled: false cloudCore: cloudHub: advertiseAddress: # At least a public IP address or an IP address which can be accessed by edge nodes must be provided. - "" # Note that once KubeEdge is enabled, CloudCore will malfunction if the address is not provided. service: cloudhubNodePort: "30000" cloudhubQuicNodePort: "30001" cloudhubHttpsNodePort: "30002" cloudstreamNodePort: "30003" tunnelNodePort: "30004" # resources: {} # hostNetWork: false -
Set the value of
kubeedge.cloudCore.cloudHub.advertiseAddressto the public IP address of your cluster or an IP address that can be accessed by edge nodes. After you finish, click OK in the lower-right corner to save the configuration. -
You can use the web kubectl to check the installation process by executing the following command:
kubectl logs -n kubesphere-system $(kubectl get pod -n kubesphere-system -l 'app in (ks-install, ks-installer)' -o jsonpath='{.items[0].metadata.name}') -fNote
You can find the web kubectl tool by clicking
in the lower-right corner of the console.
Verify the Installation of the Component
Execute the following command to check the status of Pods:
kubectl get pod -n kubeedge
The output may look as follows if the component runs successfully:
NAME READY STATUS RESTARTS AGE
cloudcore-5f994c9dfd-r4gpq 1/1 Running 0 5h13m
edge-watcher-controller-manager-bdfb8bdb5-xqfbk 2/2 Running 0 5h13m
iptables-hphgf 1/1 Running 0 5h13m
Note
CrashLoopBackOff) if kubeedge.cloudCore.cloudHub.advertiseAddress was not set when you enabled KubeEdge. In this case, run kubectl -n kubeedge edit cm cloudcore to add the public IP address of your cluster or an IP address that can be accessed by edge nodes.Feedback
Was this page Helpful?
Receive the latest news, articles and updates from KubeSphere
Thanks for the feedback. If you have a specific question about how to use KubeSphere, ask it on Slack. Open an issue in the GitHub repo if you want to report a problem or suggest an improvement.